你好,我是刘超。
我想你肯定遇到过内存溢出,或是内存使用率过高的问题。碰到内存持续上升的情况,其实我们很难从业务日志中查看到具体的问题,那么面对多个进程以及大量业务线程,我们该如何精准地找到背后的原因呢?
工欲善其事,必先利其器。平时排查内存性能瓶颈时,我们往往需要用到一些 Linux 命令行或者 JDK 工具来辅助我们监测系统或者虚拟机内存的使用情况,下面我就来介绍几种好用且常用的工具。
top 命令是我们在 Linux 下最常用的命令之一,它可以实时显示正在执行进程的 CPU 使用率、内存使用率以及系统负载等信息。其中上半部分显示的是系统的统计信息,下半部分显示的是进程的使用率统计信息。

除了简单的 top 之外,我们还可以通过 top -Hp pid 查看具体线程使用系统资源情况:

vmstat 是一款指定采样周期和次数的功能性监测工具,我们可以看到,它不仅可以统计内存的使用情况,还可以观测到 CPU 的使用率、swap 的使用情况。但 vmstat 一般很少用来查看内存的使用情况,而是经常被用来观察进程的上下文切换。

pidstat 是 Sysstat 中的一个组件,也是一款功能强大的性能监测工具,我们可以通过命令:yum install sysstat 安装该监控组件。之前的 top 和 vmstat 两个命令都是监测进程的内存、CPU 以及 I/O 使用情况,而 pidstat 命令则是深入到线程级别。
通过 pidstat -help 命令,我们可以查看到有以下几个常用的参数来监测线程的性能:

常用参数:
我们可以通过相关命令(例如 ps 或 jps)查询到相关进程 ID,再运行以下命令来监测该进程的内存使用情况:

其中 pidstat 的参数 -p 用于指定进程 ID,-r 表示监控内存的使用情况,1 表示每秒的意思,3 则表示采样次数。
其中显示的几个关键指标的含义是:
如果我们需要继续查看该进程下的线程内存使用率,则在后面添加 -t 指令即可:

我们知道,Java 是基于 JVM 上运行的,大部分内存都是在 JVM 的用户内存中创建的,所以除了通过以上 Linux 命令来监控整个服务器内存的使用情况之外,我们更需要知道 JVM 中的内存使用情况。JDK 中就自带了很多命令工具可以监测到 JVM 的内存分配以及使用情况。
jstat 可以监测 Java 应用程序的实时运行情况,包括堆内存信息以及垃圾回收信息。我们可以运行 jstat -help 查看一些关键参数信息:

再通过 jstat -option 查看 jstat 有哪些操作:

它的功能比较多,在这里我例举一个常用功能,如何使用 jstat 查看堆内存的使用情况。我们可以用 jstat -gc pid 查看:

这个工具在模块三的[答疑课堂]中介绍过,它是一种线程堆栈分析工具,最常用的功能就是使用 jstack pid 命令查看线程的堆栈信息,通常会结合 top -Hp pid 或 pidstat -p pid -t 一起查看具体线程的状态,也经常用来排查一些死锁的异常。

每个线程堆栈的信息中,都可以查看到线程 ID、线程的状态(wait、sleep、running 等状态)以及是否持有锁等。
在[第 23 讲]中我们使用过 jmap 查看堆内存初始化配置信息以及堆内存的使用情况。那么除了这个功能,我们其实还可以使用 jmap 输出堆内存中的对象信息,包括产生了哪些对象,对象数量多少等。
我们可以用 jmap 来查看堆内存初始化配置信息以及堆内存的使用情况:

我们可以使用 jmap -histo[:live] pid 查看堆内存中的对象数目、大小统计直方图,如果带上 live 则只统计活对象:

我们可以通过 jmap 命令把堆内存的使用情况 dump 到文件中:

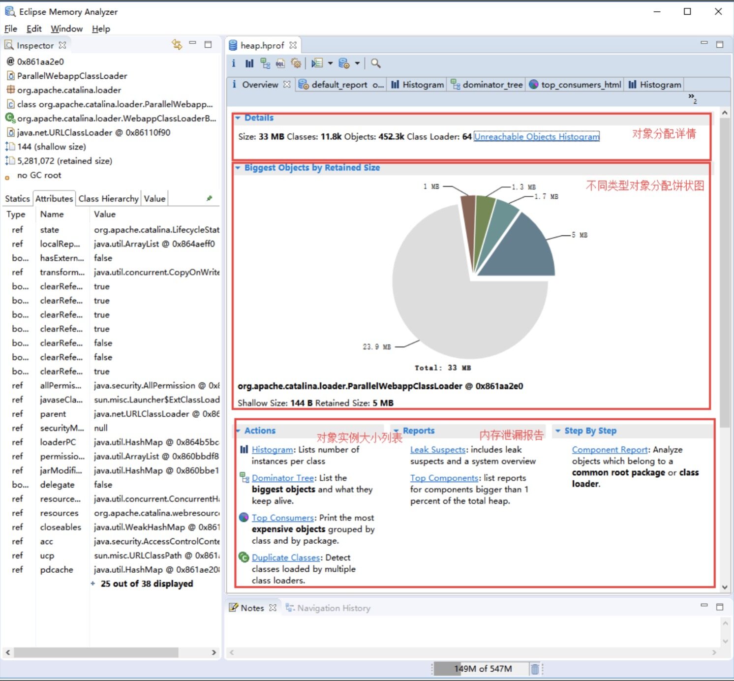
我们可以将文件下载下来,使用 MAT 工具打开文件进行分析:

下面我们用一个实战案例来综合使用下刚刚介绍的几种工具,具体操作一下如何分析一个内存泄漏问题。
我们平时遇到的内存溢出问题一般分为两种,一种是由于大峰值下没有限流,瞬间创建大量对象而导致的内存溢出;另一种则是由于内存泄漏而导致的内存溢出。
使用限流,我们一般就可以解决第一种内存溢出问题,但其实很多时候,内存溢出往往是内存泄漏导致的,这种问题就是程序的 BUG,我们需要及时找到问题代码。
下面我模拟了一个内存泄漏导致的内存溢出案例,我们来实践一下。
我们知道,ThreadLocal 的作用是提供线程的私有变量,这种变量可以在一个线程的整个生命周期中传递,可以减少一个线程在多个函数或类中创建公共变量来传递信息,避免了复杂度。但在使用时,如果 ThreadLocal 使用不恰当,就可能导致内存泄漏。
这个案例的场景就是 ThreadLocal,下面我们创建 100 个线程。运行以下代码,系统一会儿就发送了内存溢出异常:
final static ThreadPoolExecutor poolExecutor = new ThreadPoolExecutor(100, 100, 1, TimeUnit.MINUTES,
new LinkedBlockingQueue<>());// 创建线程池,通过线程池,保证创建的线程存活
final static ThreadLocal<Byte[]> localVariable = new ThreadLocal<Byte[]>();// 声明本地变量
@RequestMapping(value = "/test0")
public String test0(HttpServletRequest request) {
poolExecutor.execute(new Runnable() {
public void run() {
Byte[] c = new Byte[4096*1024];
localVariable.set(c);// 为线程添加变量
}
});
return "success";
}
@RequestMapping(value = "/test1")
public String test1(HttpServletRequest request) {
List<Byte[]> temp1 = new ArrayList<Byte[]>();
Byte[] b = new Byte[1024*20];
temp1.add(b);// 添加局部变量
return "success";
}
在启动应用程序之前,我们可以通过 HeapDumpOnOutOfMemoryError 和 HeapDumpPath 这两个参数开启堆内存异常日志,通过以下命令启动应用程序:
java -jar -Xms1000m -Xmx4000m -XX:+HeapDumpOnOutOfMemoryError -XX:HeapDumpPath=/tmp/heapdump.hprof -Xms1g -Xmx1g -XX:+PrintGCTimeStamps -XX:+PrintGCDetails -Xloggc:/tmp/heapTest.log heapTest-0.0.1-SNAPSHOT.jar
首先,请求 test0 链接 10000 次,之后再请求 test1 链接 10000 次,这个时候我们请求 test1 的接口报异常了。

通过日志,我们很好分辨这是一个内存溢出异常。我们首先通过 Linux 系统命令查看进程在整个系统中内存的使用率是多少,最简单就是 top 命令了。

从 top 命令查看进程的内存使用情况,可以发现在机器只有 8G 内存且只分配了 4G 内存给 Java 进程的情况下,Java 进程内存使用率已经达到了 55%,再通过 top -Hp pid 查看具体线程占用系统资源情况。

再通过 jstack pid 查看具体线程的堆栈信息,可以发现该线程一直处于 TIMED_WAITING 状态,此时 CPU 使用率和负载并没有出现异常,我们可以排除死锁或 I/O 阻塞的异常问题了。

我们再通过 jmap 查看堆内存的使用情况,可以发现,老年代的使用率几乎快占满了,而且内存一直得不到释放:

通过以上堆内存的情况,我们基本可以判断系统发生了内存泄漏。下面我们就需要找到具体是什么对象一直无法回收,什么原因导致了内存泄漏。
我们需要查看具体的堆内存对象,看看是哪个对象占用了堆内存,可以通过 jstat 查看存活对象的数量:

Byte 对象占用内存明显异常,说明代码中 Byte 对象存在内存泄漏,我们在启动时,已经设置了 dump 文件,通过 MAT 打开 dump 的内存日志文件,我们可以发现 MAT 已经提示了 byte 内存异常:

再点击进入到 Histogram 页面,可以查看到对象数量排序,我们可以看到 Byte[] 数组排在了第一位,选中对象后右击选择 with incomming reference 功能,可以查看到具体哪个对象引用了这个对象。

在这里我们就可以很明显地查看到是 ThreadLocal 这块的代码出现了问题。

在一些比较简单的业务场景下,排查系统性能问题相对来说简单,且容易找到具体原因。但在一些复杂的业务场景下,或是一些开源框架下的源码问题,相对来说就很难排查了,有时候通过工具只能猜测到可能是某些地方出现了问题,而实际排查则要结合源码做具体分析。
可以说没有捷径,排查线上的性能问题本身就不是一件很简单的事情,除了将今天介绍的这些工具融会贯通,还需要我们不断地去累积经验,真正做到性能调优。
除了以上我讲到的那些排查内存性能瓶颈的工具之外,你知道要在代码中对 JVM 的内存进行监控,常用的方法是什么?
问题:
老师是否可以讲下如何避免threadLocal内存泄漏呢
我们知道,ThreadLocal是基于ThreadLocalMap实现的,这个Map的Entry继承了WeakReference,而Entry对象中的key使用了WeakReference封装,也就是说Entry中的key是一个弱引用类型,而弱引用类型只能存活在下次GC之前。
如果一个线程调用ThreadLocal的set设置变量,当前ThreadLocalMap则新增一条记录,但发生一次垃圾回收,此时key值被回收,而value值依然存在内存中,由于当前线程一直存在,所以value值将一直被引用。.
这些被垃圾回收掉的key就存在一条引用链的关系一直存在:Thread --> ThreadLocalMap-->Entry-->Value,这条引用链会导致Entry不会回收,Value也不会回收,但Entry中的Key却已经被回收的情况,造成内存泄漏。
我们只需要在使用完该key值之后,通过remove方法remove掉,就可以防止内存泄漏了
老师内存泄露和内存溢出具体有啥区别
内存泄漏是指不再使用的对象无法得到及时的回收,持续占用内存空间,从而造成内存空间的浪费。例如,我们之前在第3讲中聊到的在Java6中substring方法可能会导致内存泄漏情况发生。当调用substring方法时会调用new string构造函数,此时会复用原来字符串的char数组,而如果我们仅仅是用substring获取一小段字符,而原本string字符串非常大的情况下,substring的对象如果一直被引用,由于substring的里面的char数组仍然指向原字符串,此时string字符串也无法回收,从而导致内存泄露。
内存溢出则是发生了OutOfMemoryException,内存溢出的情况有很多,例如堆内存空间不足,栈空间不足,以及方法区空间不足都会发生内存溢出异常。
内存泄漏与内存溢出的关系:内存泄漏很容易导致内存溢出,但内存溢出不一定是内存泄漏导致的。